Entity Developer and Composite Keys

Entity Developer and Composite Keys

Hello,
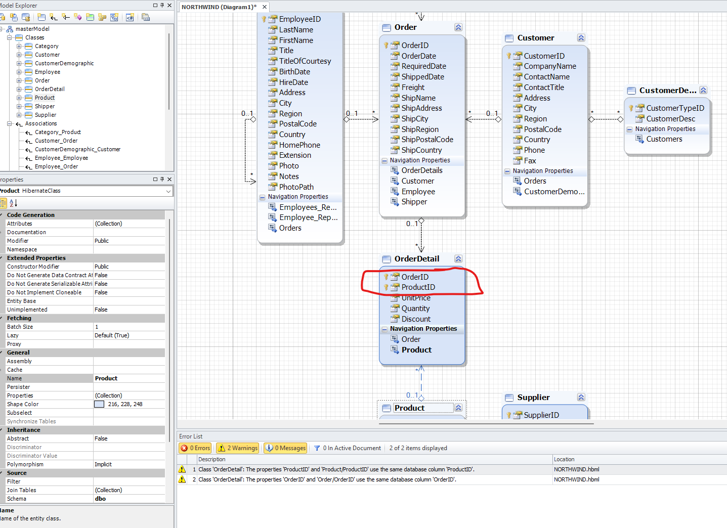
Is there are way within Entity Developer, prior to code generation, to flag attributes, and remove the warnings e.g. Northwind db (image) so my generated code mappings won't have an issue.



Thanks.